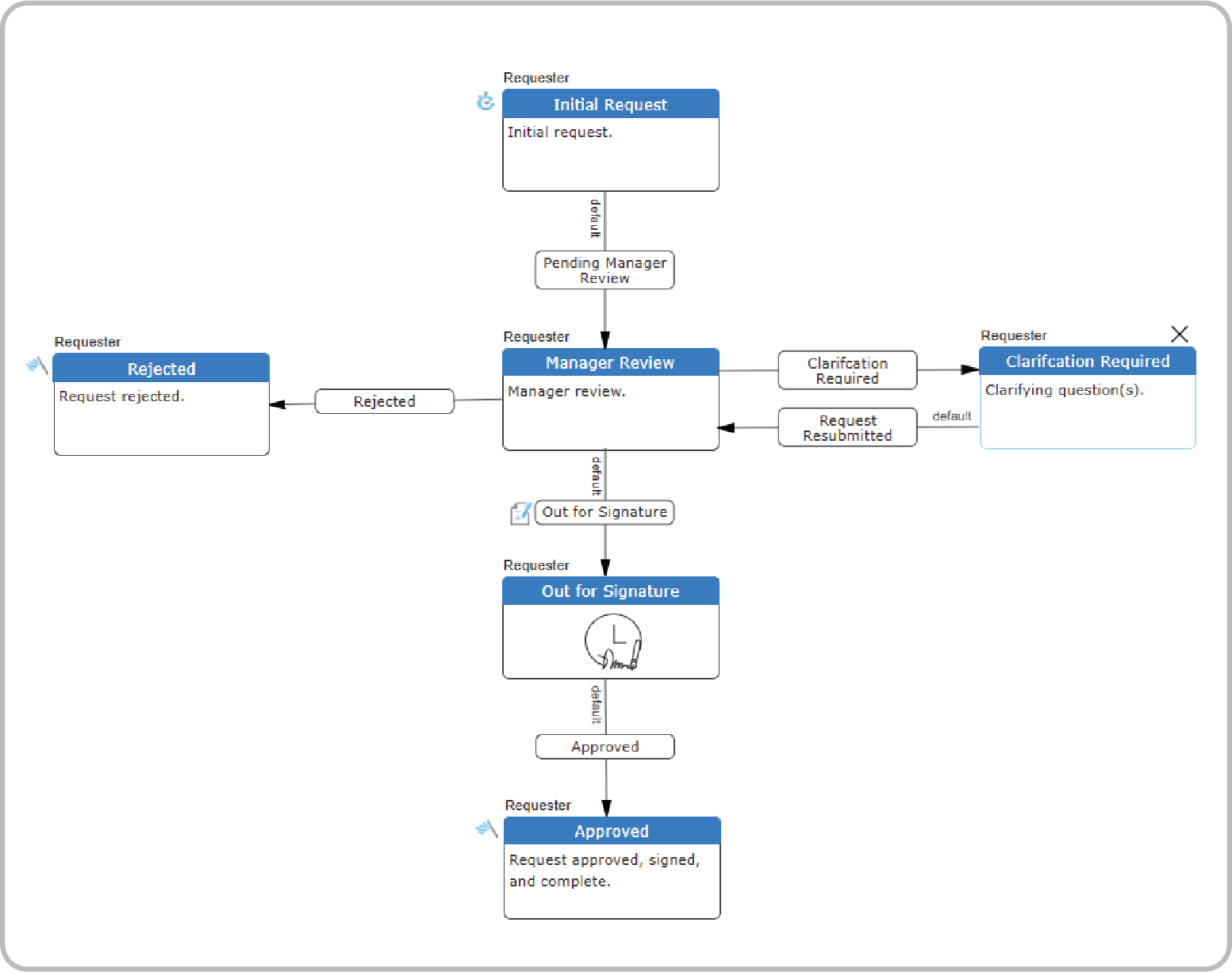
More Visibility. More Predictability. Up to 60% Faster Procurement Cycles.
SimpliGov standardizes intake, routing, approvals, and documentation, replacing email chains, lost attachments, and manual routing with a predictable, transparent procurement process that feeds clean, complete data into your ERP.



